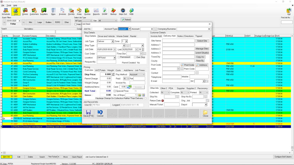
For an existing customer from the ribbon select the job icon as shown on the left below to open the job window

at the bottom left of the page click new as shown
this opens the job page as below

add details as required see section 5.2 for detailed information


Post your comment on this topic.